История экономической мысли

- -
- 100%
- +
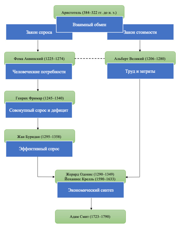
Позже Буридан ввел понятие эффективного спроса, превратив тем самым потребность в желание, обеспеченное способностью заплатить. Одонис установил взаимосвязь дифференцированной оплаты труда с качеством трудовых навыков и в итоге со стоимостью товара. Йоханнес Крелль, фактически синтезировав два направления, сделал вывод о том, что рабочая сила может служить регулятором стоимости (Рис. 4).

Рис. 4. Схематичное изображение возникновения и последовательного развития современной теории стоимости
Схоластики, оставаясь верными учению Церкви и отвергая ростовщичество, так и не осознали того, что кредитование денег под процент могло стимулировать экономический рост и помочь тому самому классу бедняков, о котором они так пеклись. Соответственно, они даже не рассуждали о стоимости денег во времени. Однако схоластики внесли свой исторический вклад в развитие экономической науки. Йозеф Шумпетер в своей «Истории экономического анализа» написал: «Именно они ближе, чем любая другая группа, подошли к тому, чтобы стать „основателями“ экономической науки»79.
3. Образование национальных государств как фактор актуализации анализа экономического опыта
В самом начале, рассуждая о факторах, которые сделали необходимым анализ предыдущего экономического опыта человечества, а также поиск новых экономических моделей, самым важным из них мы назвали процесс образования национальных государств. На наш взгляд, придерживаясь позиции необходимости объемного понимания истории экономической мысли и выявления причинно-следственных связей, этот фактор заслуживает отдельного рассмотрения.
Анализ генезиса национального государства, нации и национальных интересов позволяет осмыслить очень сложную, многофакторную и растянутую во времени границу перехода от средневекового феодального уклада к новым формам экономического производства, новой системе образования, иной организации жизни, к капитализму.
Глобальный многосторонний социально-политический конфликт XVII—XVIII вв., закончившийся рождением новой формы суверенного государства, был только результатом многовекового процесса. Попробуем проанализировать эту историческую последовательность.
Нам всем хорошо известно, что в результате прогресса, повышения производительности труда и появления частной собственности первобытно-общинное общество, основанное на родо-племенных отношениях, подверглось социальному расслоению и сменилось обществом классовым, в процессе формирования которого зародилось государство. Постепенное технологическое развитие в сельском хозяйстве и ремеслах, переход от собирательства и охоты к земледелию и скотоводству предоставили человечеству возможность более компактного проживания. Смена экономической модели с присваивающей на производящую позволила нескольким тысячам человек совместно проживать на территории, где раньше могли прокормиться только несколько десятков. А территориальная общность граждан – это именно то, на чем, в отличие от родового строя, основывается государство. Оно начинает формировать специальный государственный аппарат управления и вводить налоговую систему. Процессы объединения общества, его консолидации в рамах государства получают дополнительный импульс и ускоряются. Начинают формироваться этнические общности, связанные единством языка, культуры, истории, традиций и менталитета. В процессе совместной жизнедеятельности, помимо единых норм поведения, возникают чувство принадлежности к определенному этносу, осознание своего отличия и единства, в результате чего образовываются четкие этнические сообщества с выраженными индивидуальными признаками и границами.
Первые города-государства возникли еще в III в. до н. э. в Шумере. Это были небольшие территории под руководством жрецов, населенные торговцами, ремесленниками, рабовладельцами и рабами. Со временем эти формы государства под воздействием дальнейшего развития торговли и социального расслоения превратились в монархии. Однако Шумер так никогда и не стал единым государством, хотя население шумерских городов осознавало свое этническое единство, что подтверждается единой письменностью, общим языком и религией; но шумерская цивилизация исчезла с исторической сцены, не завершив процесса преобразования союза конкурирующих между собой городов-государств в нечто большее.
Более продуктивным этапом развития человечества, приблизившим нас к формированию наций, стал период возникновения средневековых городов-государств. В Северной Италии эти коммуны в XII—XIII вв. в ходе борьбы между Святым престолом и императорами за инвеституру80 смогли завоевать независимость и право на самостоятельное развитие. Довольно быстро Милан, Генуя, Венеция стали представлять собой мощные торговые империи.
Со временем развитие торговых отношений между различными городами привело к возникновению общих интересов. Экономические и хозяйственные задачи, стоящие перед обществом, требовали обеспечения безопасности, правовой защиты и дальнейшего развития. Все это привело к началу консолидации отдельных областей в единое целое с последующим формированием централизованного государства. Но политическая централизация, которая сопровождала человечество в период Средневековья, еще не привела нас к формированию наций. В ту эпоху государственное устройство базировалось на принципе вассальной зависимости и личной преданности. Отношения в системах «господин – слуга», «государь – подданный» в феодальном обществе не имели национального оттенка. В этой парадигме для всех участников системы общественных взаимоотношений этническая принадлежность была неважна. Однако под воздействием экономических и политических факторов формирование наций стало неизбежным.
Экономический фактор в виде научных открытий, развития новых технологий, увеличения объемов торговли, повышения производительности и развития рынка в целом постепенно привел к росту и укреплению политического и экономического единства отдельных территорий.
Политический контекст той эпохи заключался в укреплении абсолютизма и сокращении влияния церкви. Снижение значения в обществе религиозного фактора привело к ослаблению внутренних социальных связей, что объективно потребовало их замещения новой системой самоидентификации и общественной коммуникации. Религиозные основы государства периода позднего Средневековья были заменены национальным проектом. Единство подданных для монарха должно было быть обеспечено независимо от вероисповедания. Национальная система идентификации «свой – чужой» стала выполнять эту функцию.
Дальнейшее формирование объективных интересов, в первую очередь в сфере экономики и безопасности, территориально и политически объединенной массы людей постепенно породило понятие «отечество». Общие интересы людей стали интересами их отечества. И в тот момент, когда общество объединилось для поддержки и защиты интересов своего отечества, оно превратилось в нацию, зародилось национальное самосознание.
Формирующемуся национальному государству необходимо было вести борьбу за свое выживание, для чего требовалась способность не только защищаться, но и наступать в различных видах жизнедеятельности. Острая потребность в ресурсной базе провоцировала ускоренное развитие экономики и новых государственных институтов. Цель в виде достижения социально-экономического благополучия объективно обуславливала необходимость решения целого ряда политических задач, которые, в свою очередь, нуждались в экономическом обеспечении. Государство, желая повысить эффективность аппарата управления, преуспеть в военной и экономической сферах, невольно формировало запрос на академическую науку, на развитие новых отраслей знания; потребовался анализ предыдущего опыта с целью обобщения, выявления закономерностей и ошибок. Это привело к интеллектуальному взрыву XVI—XVIII вв., сопровождавшемуся процессом Реформации и критическим духом эпохи Возрождения, войнами и революциями. Анализ великими умами того времени истории прошлого и современности привел к стремлению познать и оценить собственное бытие, что повлекло за собой изменение мировосприятия и новое понимание роли человека в обществе.
Весь этот «интеллектуальный пар», запертый в остатках отмирающего феодализма и абсолютной монархии, последовательно вырвался на волю тремя революциями, изменившими мир навсегда – Славной, Американской и Французской, – первая из которых ограничила монархию и создала предпосылки для промышленного будущего Англии, вторая породила новую нацию и стала прологом к будущему новому мировому порядку, а последняя родила в итоге Наполеоновскую империю, которая, по мнению английского историка Арнольда Тойнби (1889—1975), дала «стагнирующим народам могучий толчок, выведший их из состояния оцепенения, но в то же время вдохновивший их на восстание с целью опрокинуть Французскую империю, что и явилось для Европы первым шагом в направлении самоопределения наций»81.
Мы постарались в общих чертах объяснить взаимосвязь между появлением такой науки, как история экономических учений, и процессом формирования национальных государств. Очевидно, что стремление к повышению качества жизни, к экономическому прогрессу и эффективности заставило людей анализировать свой предыдущий опыт, принимать политические решения и бороться за доминирование. Это эпоха зарождения капитализма, формирования капиталистического способа производства и первоначального накопления капитала, которые потребовали анализа, теоретического объяснения и решения практических вопросов с целью максимального повышения рентабельности этого процесса, что и предопределило появление новой системы экономических взглядов – меркантилизма.
4. Меркантилизм – переходный этап в процессе становления экономики как самостоятельной отрасли человеческих знаний
Поступательное общественное развитие, а с ним вместе и развитие системы образования в период позднего Средневековья привели к появлению новых знаний. В XV в. с изобретением книгопечатания информация начинает распространяться более широко и с нарастающей скоростью. Повсеместно в ремесле и сельском хозяйстве начали использоваться простые механизмы и технологии. Развитие огнестрельного оружия, появление пушек, новых типов парусных судов, картографии, усовершенствование компаса определили начало эры Великих географических открытий.
Португальские мореходы изучали Африку и, обогнув ее, нашли выход в Индийский океан в 1488 г., после чего в 1498 г. они смогли добраться до Индии и в 1513 г. высадиться в Китае. В 1492 г. испанцы открыли Новый Свет. Французы, англичане, голландцы, приняв участие в этой конкурентной борьбе, исследовали Южную Америку, открыли Японию, Австралию, Новую Зеландию, Гавайи. Русские путешественники исследовали Сибирь. Все это привело к бурному развитию торговли, изменению технологических процессов, к радикальным переменам в социально-экономических отношениях и методах организации труда, к появлению новых сословий. В это время формируются рыночные отношения и создается новый капитал.
Институциональные изменения в Западной Европе в XVI в. привели к ослаблению феодализма и возникновению новых социально-экономических институтов. Одним из свидетельств этого процесса можно считать появление мануфактур, которые оставались в Западной Европе основной формой производства практически до конца XVIII века.
Хотелось бы отметить, что географические открытия и развитие торговых связей осуществлялись не только в Европе, но и, например, в Китае. Однако по некоторым политическим причинам это не дало такого социально-экономического эффекта, как в Европе.
В 1368 г., после длительной борьбы с монголами, большая часть Китая попала под контроль династии Мин (1368 – 1644 (1662)), что способствовало началу нового этапа развития китайской цивилизации. Экономическое развитие, повышение производительности труда и политическая воля императора Чжу Ди (1360—1424) позволили создать большой флот и укрепить армию. Китайцы в XV в. осуществили несколько экспедиций в Индию, Аравию, Таиланд, они посетили Восточную Африку, Мадагаскар и Малайский архипелаг. Известный китайский путешественник и дипломат адмирал Чжэн Хэ (1371—1435) возглавлял семь военно-торговых экспедиций по поручению императора и посетил более 56 стран82. Однако последовавшая за периодом внешнеполитической активности Китая эпоха изоляционизма в течение столетий сдерживала развитие страны.
Сторонники политики изоляционизма в Китае были всегда, но они смогли взять верх только после смерти императора Чжу Ди, поводом для чего явились активность морских пиратов и рост контрабандной торговли. В 1479 г. были уничтожены документы обо всех путешествиях Чжэн Хэ; иностранцам был запрещен въезд в страну, кроме случаев, когда они прибывали с целью передать подарки императору; законодательно был ограничен размер кораблей и введен запрет на торговлю для прибрежных поселений. Правительство предпочло не бороться с пиратами, а экономически обескровить побережье, чтобы сделать грабеж бессмысленным для пиратов, что на самом деле со временем привело только к ухудшению экономической и политической ситуации.
В середине XVI в. китайское правительство позволило португальцам обосноваться в Макао и в 1567 г. сделало для них исключение, отменив запрет на торговлю. Но это продлилось недолго: после прихода к власти династии Цин, в 1647 г. запрет на торговлю был восстановлен. В последующем этот запрет повлек за собой возникновение экономико-политических трений между Китаем и западными странами, что и привело в XIX в. к Опиумным войнам.
Таким образом, в результате политики изоляционизма Китай не смог преодолеть в XVI—XVII вв. феодальные барьеры, трансформировать свою социально-экономическую модель и, соответственно, внести свой вклад в развитие передовой экономической мысли того времени.
Государства в условиях своего переформатирования в более централизованную национальную систему определили для себя новую политическую доктрину: интересы нации ставились на первое место. Отныне экономические интересы индивидуума или отдельной социальной группы определялись как менее важные в сравнении с интересами национальными. Меркантилизм был призван теоретически обеспечить эту доктрину, утверждая полезность преобладания экспорта над импортом и приоритет накопления золотого запаса в слитках. Сельское хозяйство, промышленность, торговля – все было направлено для достижения этой цели. Такая политика позволяла формирующимся национальным государствам создавать и развивать свою экономическую базу.
Эпоха меркантилизма – время развития иностранной торговли, которая приносит легкую прибыль. Ограбление вновь открытых и захваченных территорий стало самым эффективным производительным занятием, которое поощрялось и поддерживалось государством. Открытие Америки дало Европе огромный прилив драгоценных металлов. Наличие большого объема нового золота и серебра привело к изменению товарных цен и спровоцировало мощное развитие денежного хозяйства. Произошло снижение стоимости благородных металлов, выросли цены на товары, рабочая сила подешевела, упали ставки по кредитам. Постепенно возникшая в этот период инфляция стала одним из стимулов будущей промышленной революции.
Меркантилизм, по сути являясь промежуточной стадией между феодализмом и экономическим либерализмом, выражает экономические убеждения того самого периода, который предшествовал промышленной революции.
Существует два основных подхода в оценке меркантилизма. Один из них предполагает, что меркантилизм является достаточно компактным, «статичным» набором идей с изложением конкретных событий. Этот подход называют доктринальным. Он предполагает, что экономические идеи могут быть размещены на радикально противоположных полюсах меркантилизма и либерализма. Второй подход рассматривает меркантилизм в качестве важного исторического процесса. В нем исследователи концентрируются на развитии конкуренции и ее роли в формировании экономических и политических институтов, выделяют в экономике интересы и силы, которые способствуют генерации изменений в системе власти. Анализируются конкретные специфические регулирующие нормы периода меркантилизма и влияние каждой из них на конкурирующие группы интересов: монарха, парламент, судебную власть и производителей. В свою очередь, доктринальный подход подчеркивает неизменность и предполагает, что движущей силой индивидуального поведения является корысть, желание получить выгоду.
Тема меркантилизма сложна и вызывает множество споров. Споры возникают даже относительно появления самого термина «меркантилизм» (от итал. mercante – купец, торговец), который впервые в 1763 г. использовал французский экономист и философ Виктор де Мирабо (1715—1789) в книге «Сельская философия»83, которую он написал в соавторстве с основоположником школы физиократов Франсуа Кенэ (1694—1774).
Активное использование этого термина начал Адам Смит, который посвятил меркантилизму в своем труде «Богатство народов» четвертую главу. Политику поощрения экспорта, сокращения импорта, введения ограничений на колониальные товары Смит именовал «меркантилистской системой» и отрицал всяческую ее полезность. Классические экономисты рассматривали меркантилизм как систему рекомендаций относительно платежного баланса. Однако известный немецкий экономист Густав фон Шмоллер (1837—1917) в своей работе «Меркантилистская система и ее историческое значение», опубликованной в 1884 г., писал, что суть меркантилистской системы состоит в полной трансформации общества и его организации, а также в замещении территориальной экономической политики политикой государства национального, а вовсе не в торговом балансе или тарифных барьерах84.
Этой же позиции придерживались влиятельный английский историк Уильям Каннингем (1849—1919) и профессор Уильям Эшли (1860—1927), которые являлись последователями Шмоллера. Шведский экономист и историк экономики Эли Филип Хекшер (1879—1952), который в 1931 г. написал свой двухтомник «Меркантилизм», пошел тем же путем. Он назвал меркантилизм системой взглядов, связанной с развитием наций, с трансформацией средневековой системы в систему национальных государств85. На этом фоне мы видим, что подход Мирабо и Смита к анализу меркантилизма более узок и касается главным образом регулирования торговли и денег. В самом начале нашей работы, рассуждая о возникновении истории экономических учений в качестве экономической науки, мы упоминали неаполитанского ученого Антонио Серра, который, по мнению Шумпетера, написал первый научный трактат по экономике. Так вот, этот его «Краткий трактат о причинах, которые могли бы привести к изобилию золота и серебра в тех королевствах, где нет рудников» как раз и излагает, по сути, концепцию меркантилизма в качестве набора действий, обеспечивающих благоприятный платежный баланс; но это было начало XVII века.
Одним из первых, кто попытался сформулировать основные принципы меркантилизма, был австрийский экономист Филипп Вильгельм фон Хёрнигк (1640—1714), опубликовавший в 1684 г. книгу «Австрия превыше всего, если она только сама захочет» (Österreich über alles, wann es nur will) – своеобразный манифест меркантилизма с изложением основных девяти принципов национальной экономики:
1) каждый дюйм государственной территории должен быть использован под сельское хозяйство, шахты или мануфактуры;
2) все сырье, добытое в стране, должно быть переработано на местном производстве, поскольку конечный продукт имеет более высокую стоимость, чем сырье;
3) увеличение числа рабочих должно поощряться;
4) весь экспорт золота и серебра должен быть запрещен, а весь объем местных денежных средств должен сохраняться в обороте;
5) импорт всех иностранных товаров должен быть как можно больше ограничен;
6) там, где импорт неизбежен, он должен быть получен непосредственно в обмен на внутренние товары вместо золота и серебра;
7) импорт как можно больше должен быть ограничен сырьем, которое возможно переработать на местном производстве;
8) постоянно искать возможности для реализации иностранцам излишков мануфактурной продукции для получения необходимого золота и серебра;
9) не может быть никакого импорта товаров, которых имеется достаточно на местном рынке или которые могут быть произведены внутри страны86.
Эта работа фон Хёрнигка считается одной из самых важных по меркантилизму и долгое время продолжала доминировать в дискуссиях об экономической политике. Например, к 1784 г. было опубликовано в общей сложности 15 изданий этой книги. Конечно, изложенная автором система взглядов некоторыми трактуется как крайняя политика самообеспечения, и, вероятно, даже не все меркантилисты разделили бы каждую позицию фон Хёрнигка. Однако давайте вспомним условия, в которых находилась Австрия в то время.
После второй двухмесячной осады Вены турецкими войсками 1683 г., после тяжелейшей Венской битвы, которая стала решающей в трехсотлетней борьбе европейских христиан с мусульманами, Австрийская империя была истощена. Фон Хёрнигк писал программный документ об экономической политике, необходимой для выживания государства и его военного противостояния с Османской империей. Поскольку в то время платные наемники составляли большую часть австрийской армии и лояльность венгерской знати особенно зависела от денежных выплат, последовательная и твердая меркантилистская политика фон Хёрнигка предполагала увеличение наличных средств. Он впервые описал территорию Габсбургской империи как целостную экономическую зону, заложив тем самым основу абсолютистской экономической политики XVIII века.

Первое издание книги Филиппа фон Хёрнигка
«Австрия превыше всего, если она только сама захочет»
Мы должны понимать, что безапелляционное утверждение изложенных фон Хёрнигком принципов есть упрощение и идеализация, которые не могут быть применены ни к какой отдельно взятой стране. Британский, французский, голландский и испанский меркантилизм отличались по многим важным показателям. Еще более справедливой эта оговорка может быть по отношению к людям, в чем можно легко убедиться, прочитав хотя бы двух авторов-меркантилистов. Период меркантилизма был временем, когда в разных странах независимо возникало множество идей, которые переплетались, а порой не пересекались вовсе, иногда были противоположны, но всегда сосредотачивались на попытках защитить национальную экономику. Поэтому сложно говорить о меркантилизме как о сформированной единой системе взглядов.
Кроме того, нельзя забывать, что многие из первых меркантилистов работали во время и после Тридцатилетней войны (1618—1648) – последней религиозной войны и первого всеевропейского вооруженного конфликта. Последствия этой войны были чудовищны для экономки Европы. Треть европейского населения погибла, половина территории Германии была фактически выжжена, все экономические связи разрушены, а ресурсы исчерпаны. Такова была цена Вестфальского мира и рождения новых международных правил и новых суверенных государств, о благоденствии которых и рассуждали меркантилисты.
Постараемся рассмотреть несколько интересующих нас областей в исследованиях меркантилистов: «реальные» идеи, финансы, международную торговлю и примеры «двойственности» во внутренней политике государства.
В отличие от средневековых схоластов, меркантилисты в своих трудах меньше беспокоились о таких моральных проблемах, как справедливость и спасение, зато уделяли больше внимания вопросам светским, таким как власть и богатство. Меркантилисты отклонили Закон Божий в пользу естественного права, сфокусировавшись на материальных выгодах государства. Они рассмотрели общественные материальные ресурсы как средство достижения цели национального обогащения и благосостояния. Они настаивали на том, что национальные ресурсы должны использоваться таким образом, чтобы сделать государство мощным, насколько это возможно, и с политической, и с экономической точки зрения. Столетия XVI и XVII ознаменовались рождением великих торговых наций, национальных государств, которые использовали исследования, открытия и колонизацию для того, чтобы выстроить свои мощь и влияние. И совершенно понятно, что главной темой меркантилистских писателей были международная торговля и финансы, а золото и способы его приобретения всегда оставались в центре их внимания.
Деньги и их накопление были главными проблемами растущих национальных государств меркантилистского периода, потому что было отмечено, что богатство является необходимым элементом национальной мощи. Мы уже говорили о том, что расцвет международной торговли последовал за эрой географических открытий и колонизации, а золото стало единицей международных расчетов. Приобретение золота через торговлю, ограничение торговли различными методами были существенными меркантилистскими идеями, и деньги, а не реальные товары приравнивались к настоящему богатству нации.





